一、业务场景
在境内提供广告服务的广告媒介单位和户外广告经营单位以及提供娱乐服务的单位和个人,在办理税务登记、扣缴税款登记时或首次发生应费行为后,可通过该模块进行文化事业建设费缴费信息报告新增和变更。
二、办理指引
缴费人可通过以下功能路径办理文化事业建设费缴费信息报告。
1.点击【我要办税】—【综合信息报告】—【文化事业建设费缴费信息报告】。
2.通过首页搜索栏输入关键字搜索。
(一)新增文化事业建设费缴费信息报告
缴费人新增文化事业建设费缴费信息报告时,系统会对缴费人所属行业进行校验,若缴费人不属于娱乐业或广告业,系统将进行提示(如下图),缴费人仍需办理文化事业建设费缴费信息报告的,可点击【继续办理】。

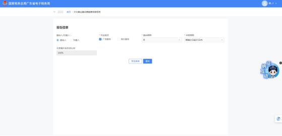
在信息填写时,系统会根据缴费人登记信息进行预填。若缴费人为娱乐业或广告业,则系统会预填所有报告信息,缴费人需进行确认;若缴费人不是娱乐业或广告业,则缴费人需选择“对应税目”“缴纳期限”以及“申报期限”。

确认报告信息无误后,可点击【预览表单】对信息进行查看,也可以直接点击【提交】,完成文化事业建设费缴费信息报告。

提交成功后,系统会自动进行文化事业建设费的税(费)种认定,缴费人可进行文化事业建设费申报。
(二)变更文化事业建设费缴费信息报告
如缴费人已进行文化事业建设费缴费信息报告,需要进行变更的,在进入功能时,点击【继续办理】即可进入更正页面。

进入更正页面,缴费人可对“缴纳人/扣缴人”“对应税目”“隶属关系”进行变更,但“缴纳期限”和“申报期限”不能进行变更。

如您在办理中有任何不明白的地方,请点击页面右侧“征纳互动”进行在线咨询。











