一、业务场景
使用发票的单位和个人应当妥善保管发票。发生发票丢失情形时,应当于发现丢失当日书面报告税务机关。
二、办理指引
纳税人登录电子税务局后,可通过以下功能路径办理:
(一)登录新电子税务局后,点击【我要办税】-【发票业务】-【发票申领】-【发票遗失、损毁报告】功能菜单。

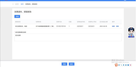
(二)进入功能后,纳税人点击“新增”按钮,弹出新增页面。录入信息后点击确认按钮进行保存。



(三)点击“预览”按钮,可预览报告表。

(四)纳税人确认所填信息无误后,点击“提交”按钮,提交到核心,页面显示办理成功。

一、业务场景
使用发票的单位和个人应当妥善保管发票。发生发票丢失情形时,应当于发现丢失当日书面报告税务机关。
二、办理指引
纳税人登录电子税务局后,可通过以下功能路径办理:
(一)登录新电子税务局后,点击【我要办税】-【发票业务】-【发票申领】-【发票遗失、损毁报告】功能菜单。

(二)进入功能后,纳税人点击“新增”按钮,弹出新增页面。录入信息后点击确认按钮进行保存。



(三)点击“预览”按钮,可预览报告表。

(四)纳税人确认所填信息无误后,点击“提交”按钮,提交到核心,页面显示办理成功。
