一、业务场景
在中华人民共和国境内书立应税凭证、进行证券交易的单位和个人,境外书立在境内使用应税凭证的单位和个人通过此功能模块申报并缴纳印花税。
二、功能路径
1.【我要办税】-【税费申报及缴纳】-【财产和行为税税源采集及合井申报】。
2.本期应申报提醒进入办税功能。
3.通过首页搜索栏输入关键字进行查找。
三、办理指引
登录电子税局后,点击【我要办税】-【税费申报及缴纳】-【财产和行为税申报】-【财产和行为税税源采集及合并申报】功能菜单。
(一)印花税信息采集
纳税人可通过点击【新增税种】卡片-【税源采集】或直接点击【填表式申报】进入税源信息采集页面。
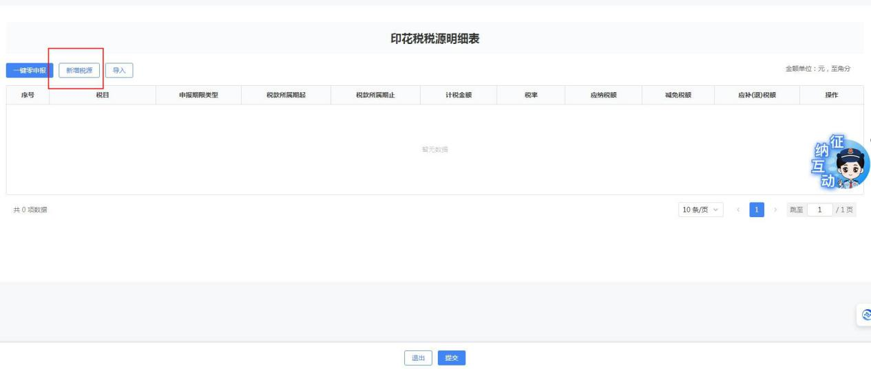
点击卡片上的【税源采集】,系统跳转到印花税税源明细表界面。
1.单笔录入印花税税源信息
点击【新增税源】,在【印花税税源信息采集】页面录入税源信息,填写完毕后点击【提交】。
2.批量导入印花税税源信息
若需批量导入印花税税源信息,可点击【导入】进入页面选【下载模板】,下载《印花税信息采集模板》,在表中填入需要采集的相关信息。
《印花税税源信息采集表》填写完成后,点击【导入】-【选择文件】或直接拖拽文件至指定区域。若导入文件选择错误,直接点击【删除】后重新导入文件,确认无误后,点击【确定】导入文件。
(二)印花税申报
1.确认式申报。系统自动带出本期应申报的税种卡片,并展示应纳税额、减免税额等信息。纳税人可自行勾选单个或多个税种进行申报,【提交申报】即可。
2.填表式申报。若纳税人想要确认所选税种减免税明细,可点击【填表式申报】。点击“减免税明细申报附表”,系统自动带出纳税人在税源信息采集的所有减免税信息,确认无误后,点击【提交申报】即可。
如您在办理中有任何不明白的地方,请点击页面右侧【征纳互动小助手】进行在线咨询。











